

这是该项目的总体硬件框图,主要包括电源部分(降压转换器、锂电池充电和自动电源切换)、主控制器(ESP32-C3-FH4,支持 Wi-Fi 和蓝牙,这是无线通信和数据传输的关键)以及热成像传感器(MLX90640,分辨率为 32x24)。

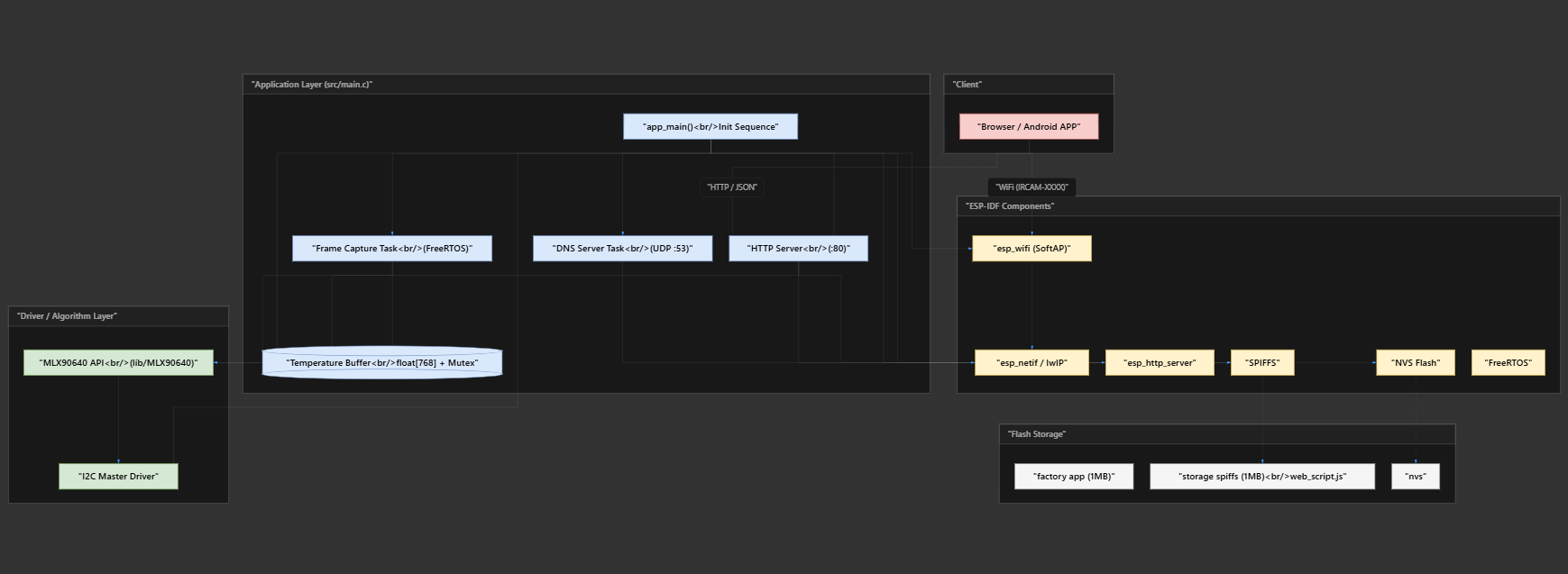
此图展示了项目的整体软件架构。它主要包括应用层(基于app_main初始化,包含帧捕获、DNS 服务器和 HTTP 服务器等任务,运行于 FreeRTOS 系统上)、驱动/算法层(包含 MLX90640 API 和用于热数据采集的 I2C 主控驱动程序)以及通信/存储组件(例如 Wi-Fi SoftAP、TCP/IP 协议栈、HTTP 服务器、SPIFFS 文件系统和 NVS 闪存)。系统将温度数据捕获到缓冲区中,并通过 Wi-Fi 以 HTTP/JSON 协议将其传输到客户端(浏览器或 Android 应用)。

详细的软件源代码已上传至 GitHub,地址为:https://github.com/xzj2004/ircam-OpenThermal(包括外壳设计文件)。
ZhiJun